|
 
- UID
- 229898
- 帖子
- 2688
- 主題
- 2687
- 精華
- 0
- 積分
- 2780
- 楓幣
- 24501
- 威望
- 2774
- 存款
- 0
- 贊助金額
- 0
- 推廣
- 0
- GP
- 1844
- 閱讀權限
- 70
- 性別
- 保密
- 在線時間
- 120 小時
- 註冊時間
- 2018-3-29
- 最後登入
- 2026-2-21
|
|
【檔案名稱】:Directory Opus v13.21.5 Beta x64
【軟體類型】:檔案管理
【檔案大小】:28MB
【檔案格式】:RAR
【檔案語言】:多語繁中
【檔案空間】:KF/JU/FD/DU/ML
【上傳日期】:2026/02/20
【刪檔天數】:30天自動砍檔
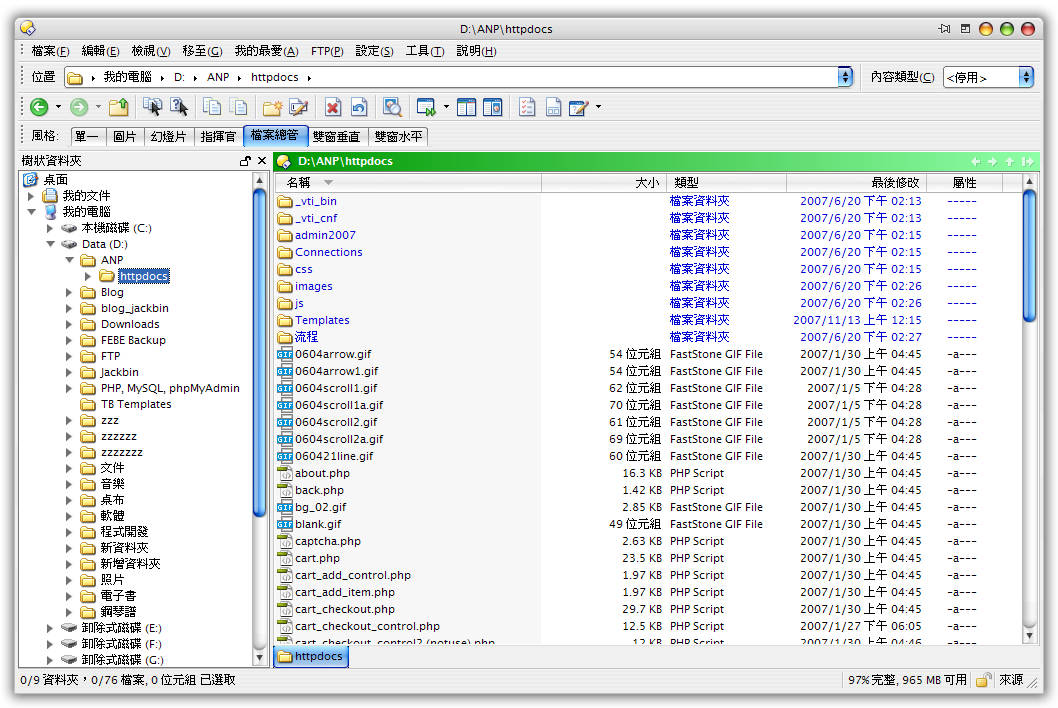
【預覽圖片】:
【軟體說明】:
Directory Opus 是一款由澳大利亞 GP 軟件公司設計開發的功能強大且簡單、易用的文件資源管理工具,其主程序採用與 windows 系統相似的用戶交互界面即具有良好的適應性。與之相媲美的則是我們熟知的 Total Commander 文件管理器,稱得上是雙峰對峙、二水分流,不過在易用性方面 Directory Opus 更適合於鼠標一族。
Directory Opus 的主要優點體現在內置功能與文件收集兩大方面,豐富的資料瀏覽及窗口排列方式、偏好設置給用戶帶來極大便利。
通過「檔案總管取代」設定可完美取代 Windows 檔案總管,使得文件管理操作從此變得流暢、簡單、高效且富有個性化,對於擁有大屏幕且經常進行文件操作的鼠標一族來說選它沒錯!
Directory Opus,功能遠遠超越Windows內建的檔案總管,支援雙窗格多頁籤顯示,可以在多資料夾之間快速切換,獨特的檔案總管完美取代模式,快速過濾、分類、分組、搜尋資料夾,支援FTP檔案傳輸功能,支援ZIP、7zip、RAR壓縮檔,提供縮圖或詳細資料的檢視功能,具有大量重新命名功能,內建檔案同步、搜尋重複檔案功能...等等。
功能&特點:
單窗格或雙窗格文件顯示和文件夾樹
選項卡式界面允許您打開多個文件夾並在它們之間快速切換
Unique Explorer Replacement模式為Windows資源管理器提供了完全替代
快速篩選、排序、分組和搜索文件夾群組
對文件進行顏色編碼、分配狀態圖標、星級、標籤和說明
查看圖像、文檔等。圖像標記可讓您快速輕鬆地對照片進行排序
批量重新命名包括易於使用的鍵盤宏巨集
查看和編輯文件元數據
支援 FTP 和檔案格式如 Zip 、 7 Zip 和 RAR
內置工具包括同步和重複文件查找器
計算文件夾大小並打印或導出文件夾列表
對多個文件副本進行排隊以提高性能
完全可配置的用戶界面 - 顏色、字體、工具欄、鍵盤熱鍵和完整的腳本界面讓您可以精確定制Opus以滿足您的需求
高效、多線程、現代設計。支持最新的4K顯示器。提供32位和64位版本。
【安裝說明】:
01. 執行安裝程式 (安裝後不要開啟程式)
02. 複製 patcher.exe 到安裝目錄,並執行它
【下載載點】:(如果之前發佈的 katfile 連接不上線,請以katfile.vip取代)
https://katfile.vip/shal0ekfbpf6
https://jioupload.top/5pVzNEld37wv
https://down.fast-down.com/jym0pzb69rko
https://dailyuploads.net/pvw3rwdd3opj
https://down.mdiaload.com/j71v1i78jfzw
【解壓密碼】:無
【Katfile資源總集】/【檔案連結分類下載Excel列表】
|
|