冰楓論壇

 找回密碼
 立即註冊
查看: 193|回覆: 2
打印 上一主題 下一主題

[影音處理] Wan2_2-SmoothMix V20-SVI2-Pro 一鍵啟動+ComfyUI

[複製鏈接]

4255

主題

0

好友

4795

積分

論壇元老

Rank: 8Rank: 8

UID
496554
帖子
4257
主題
4255
精華
0
積分
4795
楓幣
14091
威望
4789
存款
0
贊助金額
0
推廣
0
GP
1268
閱讀權限
90
性別
保密
在線時間
115 小時
註冊時間
2025-11-5
最後登入
2026-4-21
跳轉到指定樓層
1
發表於 2026-1-16 17:52:25 |只看該作者 |倒序瀏覽
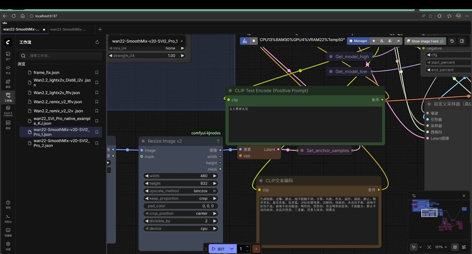
名     稱:Wan2_2-SmoothMix(長片建議16楨處理,再用facefusion加強臉部,比較快)
軟體版本:V20-SVI2-Pro
軟體類型:一鍵啟動+ComfyUI
語言類型:網譯
檔案大小:38.4GB  

1.jpg
2.jpg
3.jpg


測試結果速度還可以 跟之前發的wan2.2差不多
感覺比LTX2好,就差沒聲音!
圖片 影片人物 相似度滿好


Wan2_2-SmoothMixV20-SVI2-Pro,圖生視頻(NSFW),無限時長,8G顯存可用,
自動補幀,8步釆樣,無須手動復製粘貼節點,自定義端口號,支持50系,支持批量任務,附Comfyui工作流

16楨測試,畫質有點不好


24楨測試
測試時發現:
排多個工作,有時候完成幾個就斷線
重新整理頁面後再重新排一次
還是可以正常跑


檔案下載
下載 左邊0116

收藏收藏0 推0 噓0

分享這篇文章



把本文推薦給朋友或其他網站上,每次被點擊增加您在本站積分: 1彩票
複製連結並發給好友,以賺取推廣點數
簡單兩步驟,註冊、分享網址,即可獲得獎勵! 一起推廣文章換商品、賺$$

2

主題

1

好友

379

積分

中級會員

Rank: 3Rank: 3

UID
193984
帖子
29189
主題
2
精華
0
積分
379
楓幣
57647
威望
259
存款
0
贊助金額
0
推廣
0
GP
460
閱讀權限
30
性別
保密
在線時間
2398 小時
註冊時間
2017-6-27
最後登入
2026-4-22

2024聖誕節紀念勳章 2025端午節紀念勳章 2025中秋節紀念勳章 2025聖誕節紀念勳章

2
發表於 2026-1-16 18:10:28 |只看該作者
Wan2_2-SmoothMix V20-SVI2-Pro 一鍵啟動+ComfyUI 。很實用的軟体, 感謝大大分享 !!
點評回覆

使用道具 舉報

0

主題

0

好友

105

積分

註冊會員

Rank: 2

UID
302354
帖子
4355
主題
0
精華
0
積分
105
楓幣
3700
威望
95
存款
0
贊助金額
0
推廣
0
GP
1
閱讀權限
20
性別
保密
在線時間
208 小時
註冊時間
2021-4-24
最後登入
2026-4-22
3
發表於 2026-1-17 09:22:38 |只看該作者
感謝大大的分享~謝謝好用軟體。
點評回覆

使用道具 舉報

高級模式
B Color Image Link Quote Code Smilies

廣告刊登意見回饋關於我們管群招募本站規範DMCA隱私權政策詐騙防範及資料調閱

Copyright © 2011-2026 冰楓論壇, All rights reserved

免責聲明:本網站是以即時上載留言的方式運作,本站對所有留言的真實性、完整性及立場等,不負任何法律責任。

而一切留言之言論只代表留言者個人意見,並非本網站之立場,用戶不應信賴內容,並應自行判斷內容之真實性。

小黑屋|手機版|冰楓論壇

GMT+8, 2026-4-22 13:03

回頂部