冰楓論壇
標題:
M H X R 修改教學
[打印本頁]
作者:
阿J
時間:
2016-11-5 10:33
標題:
M H X R 修改教學
工具:
IDA PRO 6.6 :
點此下載
HxD :
點此下載
ApkDB :
點此下載
ApkDB安裝教學: 開啟setup.exe 選擇語言 完成
---------------------------------------------------------------------------------
過root偵測:
首先將Classes.dex拉出來使用ApkDB反組建
2016-11-5 10:33 上傳
下載附件
(24.12 KB)
反組建完成會有個Classes資料夾開啟到classes\jp\co\capcom\android\explore路徑並使用記事本開啟MTFPUtils.smali找到isrooted函數
2016-11-5 10:33 上傳
下載附件
(48.37 KB)
在兩個su後面隨便打個字並儲存檔案
2016-11-5 10:33 上傳
下載附件
(55.65 KB)
對著classes資料夾右鍵點選回組建
2016-11-5 10:33 上傳
下載附件
(47.44 KB)
成功後就會產生classes_classes.dex檔案
2016-11-5 10:33 上傳
下載附件
(13.36 KB)
將其改名為classes.dex放入apk裡即可
---------------------------------------------------------------------------------
讀取libMHS.so
自動戰鬥:
在IDA PRO 6.6 左邊CTRL+F搜尋uGUICockpit::isAutoModeEnable雙擊進入
2016-11-5 10:33 上傳
下載附件
(49.9 KB)
使用HxD跳轉到地址並修改成01 00 A0 E3 1E FF 2F E1
2016-11-5 10:33 上傳
下載附件
(96.32 KB)
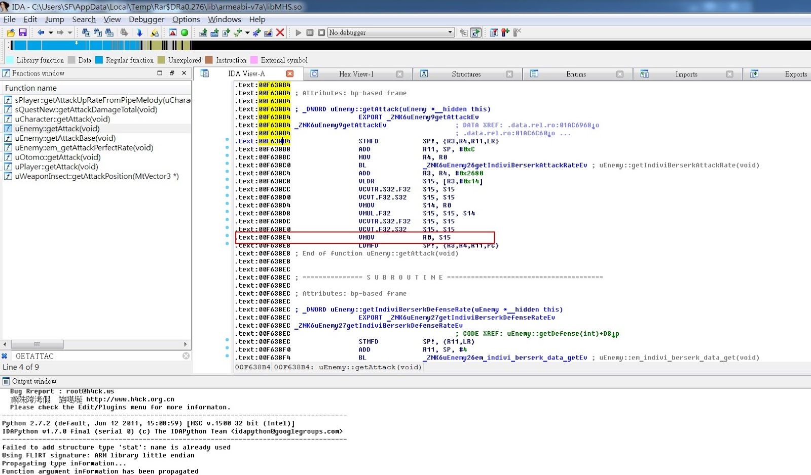
敵人1傷害:
搜尋uEnemy::getAttack並找到 VMOV R0,S15
2016-11-5 10:33 上傳
下載附件
(68.77 KB)
HxD跳轉地址並修改成00 00 A0 E3
2016-11-5 10:33 上傳
下載附件
(143.35 KB)
傷害:
高傷害
搜尋uEnemy::getDefense並找到下圖的地方
2016-11-5 10:33 上傳
下載附件
(50.99 KB)
HxD跳轉地址並修改成0F 7A FB EE A7 7A 77 EE A7 7A 77 EE A7 7A 77 EE A7 7A 77 EE A7 7A 77 EE A7 7A 77 EE A7 7A 77 EE A7 7A 77 EE A7 7A 77 EE A7 7A 77 EE A7 7A 77 EE A7 7A 77 EE A7 7A 77 EE A7 7A 77 EE
2016-11-5 10:33 上傳
下載附件
(151.99 KB)
提高傷害
則是從第1個s15開始
2016-11-5 10:33 上傳
下載附件
(75.11 KB)
HxD跳轉地址並修改成0F 7A FB EE A7 7A 77 EE A7 7A 77 EE A7 7A 77 EE A7 7A 77 EE A7 7A 77 EE A7 7A 77 EE A7 7A 77 EE
2016-11-5 10:33 上傳
下載附件
(144.08 KB)
儲存後放到APK裡並取代原本的SO檔案
2016-11-5 10:33 上傳
下載附件
(59.92 KB)
希望各位能幫點個評分+個GP! 讓我有更多發帖的動力!!
歡迎光臨 冰楓論壇 (https://bingfong.com/)
Powered by 冰楓